遊戲開發 · ComfyUI · 媒體創作 · 個人工作室

ecjojo

Unity 遊戲開發 × ComfyUI 工作流設計 × AI 工具創作

30+
遊戲 & 工具開發項目
50+
AI 技術教學文章發布
200+
學生/訂閱人數
查看作品集 → 聯繫合作
UNITY· COMFYUI· STABLE DIFFUSION· BLENDER· LIVE2D· INDIE GAME DEV· AI WORKFLOW· OPEN TO COLLAB· UNITY· COMFYUI· STABLE DIFFUSION· BLENDER· LIVE2D· INDIE GAME DEV· AI WORKFLOW· OPEN TO COLLAB·

關於我

ONE
PERSON
STUDIO.

香港的獨立開發者 / 創作者,目前個人工作室的形式接案與創作。

專注於 Unity 遊戲開發與 ComfyUI 工作流設計,同時經營 Patreon 教學內容,擁有 600+ 跨平台訂閱會員。

AI 生成 & ComfyUI
商用影片/圖片生成 商用ComfyUI 工作流設計 AI 生成工具教學 Prompting 環境安裝 ComfyUI Workflow API Deploy Stable Diffusion LoRA 模型訓練 Runpod Setup
遊戲 & 開發
Unity / C# React / JS Discord Bot Chrome Extension
媒體創作
Blender 3D Live2D Figma After Effects FL Studio

作品集

WORKS

03
NEWUnity
Garden
創造你的療癒小花園
02
NEWUnity
Campfire
砍柴 · 生火 · 療癒放鬆
01
NEWUnity
Factory
打造你的自動化農場世界 · Nov 2025
03 04
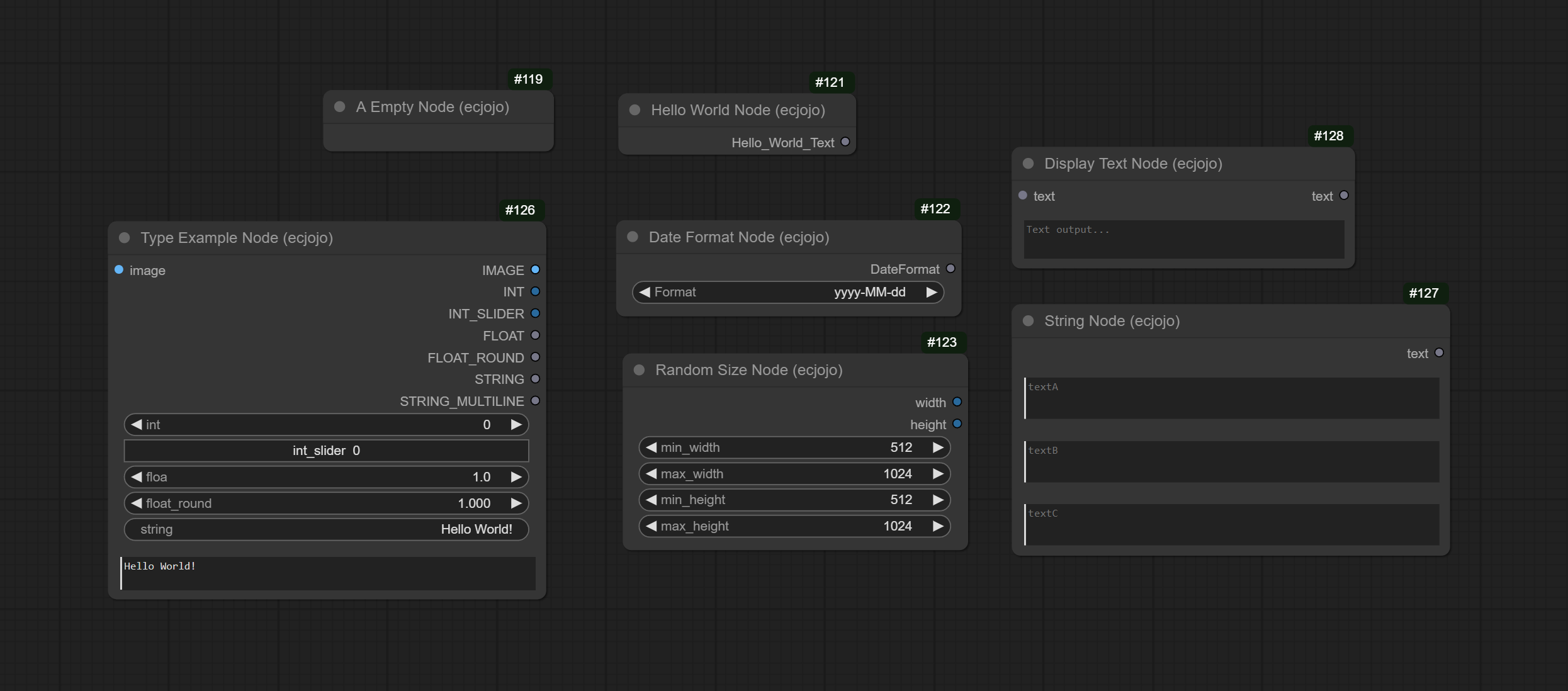
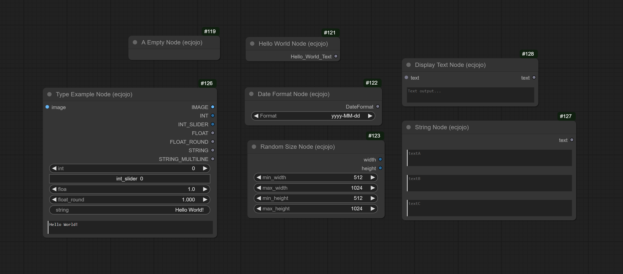
ComfyUIOpen Source
ComfyUI Workflow Templates — 100 ⭐ GitHub
高品質 AI 工作流合集,商業授權可用
05
SDWeb
Magic Cat
Stable Diffusion Prompt Clipbook + OpenPose Canvas
06
Figma
Figma OpenPose Editor
180 Users · AI 姿勢編輯器
07
ComfyUIBot
Image Gen Discord Bot
ComfyUI + ComfyDeploy API 開源範本
08
AIWeb
AI Crystal Ball 水晶球占卜
ChatGPT + AI 圖像生成 + 語音合成
09
Web
Toolbox
Emoji Clipbook 工具網站
10
UnityDFA Award
心經即是巴哈 — DFA 亞洲設計優異獎 2021
香港文化中心大劇院 互動裝置展覽遊戲
11
ComfyUI
Custom Node Template
ComfyUI 節點開發範本
12
Web
Lunar Calendar 農曆
農曆查詢網站
13
AISD
AI Waifu Project
設計具有個性的 AI 角色 · Stable Diffusion + ChatGPT
14
AISD
AI Influencer Project
Stable Diffusion 虛擬網紅
15
AIWeb
English Desk
AI 英語學習工具
16
Extension
Vision Anything
Chrome Extension 開發
17
UnityVR
VR 場景 1:1 3D 建模
Unity 虛擬實境場景製作
18
AI
Character LoRA Training
1000+ 訓練素材 · 商用LoRA 模型訓練
19
UIUX
App Design
20
Blender
Yacht Imexus 28 3D 建模
3D 建模 · Blender

工作經歷

EXP.

2024
接案 / 顧問 · 現在
個人工作室 · ComfyUI工作流設計
企業 AI 工具培訓、商業 ComfyUI 工作流設計、LoRA 模型訓練。
合作企業:Comfy Deploy · Mighty Bear Games · Fun Town 戲谷 · Moshi Mosh AI
2022
Avatech Limited · Dec 2021–Dec 2023
Gen AI / Tech Artist / Web Front-End / Unity Developer
AI 角色生成流程、Live2D & Blender 基礎動作模型、前端 UX/UI 開發、媒體內容撰寫。
2021
越·創無限 / 思達數學 · May 2021–Nov 2021
Unity Developer
將 50 套 Flash 兒童數學教材重建為 Unity 互動版本(6–12 歲)
2020
進念·二十面體 · Oct 2020–Mar 2021
Unity Developer — 心經即是巴哈
香港文化中心大劇院展覽遊戲開發。
DFA 亞洲設計優異獎 2021

連絡 / 合作